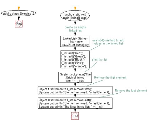
remove first occurrence of element from list java




remove first occurrence of element from list java

remove first occurrence of element from list java. There are any references about remove first occurrence of element from list java in here. you can look below.


Related Post to " remove first occurrence of element from list java " :
No results found
That is All
close